Introduction
Australia for UNHCR values its reputation and recognises that an effective complaints management system will strengthen our administrative processes.
We are committed to reviewing all feedback, including complaints. We believe that dealing appropriately with a complaint provides an opportunity for us to improve our practices and accountability, and will present opportunities to preserve and enhance our reputation and donor loyalty.
The principles that the complaints process seeks to apply are:
- Complaints are managed in an open and transparent manner,
- Complaints process is accessible and responsive,
- All parties are treated fairly and with respect,
- Complaints are dealt with in an efficient, effective, and professional manner,
- Privacy and personal information is protected, and
- Communication of outcomes and rationale behind the result is provided.
The purpose of this Complaints Policy is to demonstrate our commitment to resolve complaints, and to detail the ways in which the public, stakeholders, and donors can bring their concerns to our attention.
The objective of this Policy is to:
- Provide a complainant with access to an open and responsive process,
- Enhance the ability of the organisation to resolve complaints in a consistent, systematic and responsive manner, to the satisfaction of the complainant and the organisation,
- Enhance the ability of the organisation to identify trends and address causes of complaints, and improve the organisation’s operations,
- Help us create a customer-focused approach to resolving complaints, and encourage staff to improve their customer-relationship skills, and
- Provide a basis for continual review and analysis of the complaints-handling process, the resolution of complaints, and process improvements made.
Our Obligations
Australia for UNHCR is a signatory to the ACFID Code of Conduct, a voluntary, self-regulatory industry code that represents the active commitment of overseas aid agencies or non-government development organisations (NGDOs) to conduct their activities with integrity and accountability. The Code aims to enhance standards throughout the NGDO community to ensure that public confidence is maintained in the way that community contributions to overseas aid are used to reduce poverty through effective and sustainable development.
If you believe we have breached this code, you are able to make an inquiry with or lodge a complaint to the ACFID Code of Conduct Committee.
Australia for UNHCR is also bound by the Fundraising Institute of Australia (FIA) Principles & Standards of Fundraising Practice. Any person may contact the FIA with a query in relation to the Principles and Standards of Fundraising Practice. Such an inquiry may clarify whether a complaint is warranted in relation to particular activities or actions of an FIA member and whether these activities or actions constitute a possible breach of the Principles and Standards of Fundraising Practice. Where breaches of FIA's Principles and Standards of Fundraising Practice have occurred, written complaints should be directed to the FIA CEO in confidence.
Scope
The policy is designed to provide guidance on how an external stakeholder can lodge a complaint and sets out how Australia for UNHCR receives and handles complaints. It endeavours to align our procedures with our commitment to integrity, accountability and current best practices. It forms part of Australian for UNHCR’s Complaints Framework, which is detailed below.
This policy and process is available to all people who come into contact with Australia for UNHCR, and is intended to advise and encourage them to provide feedback, raise concerns or complaints about Australia for UNHCR and applies to any complaint, regardless of who makes it.
All Australia for UNHCR representatives are expected to comply with this policy. This includes but is not limited to employees who are engaged by Australia for UNHCR on a permanent, full-time, part-time, fixed term and casual employment basis, as well as board members, volunteers, interns and contractors engaged by Australia for UNHCR.
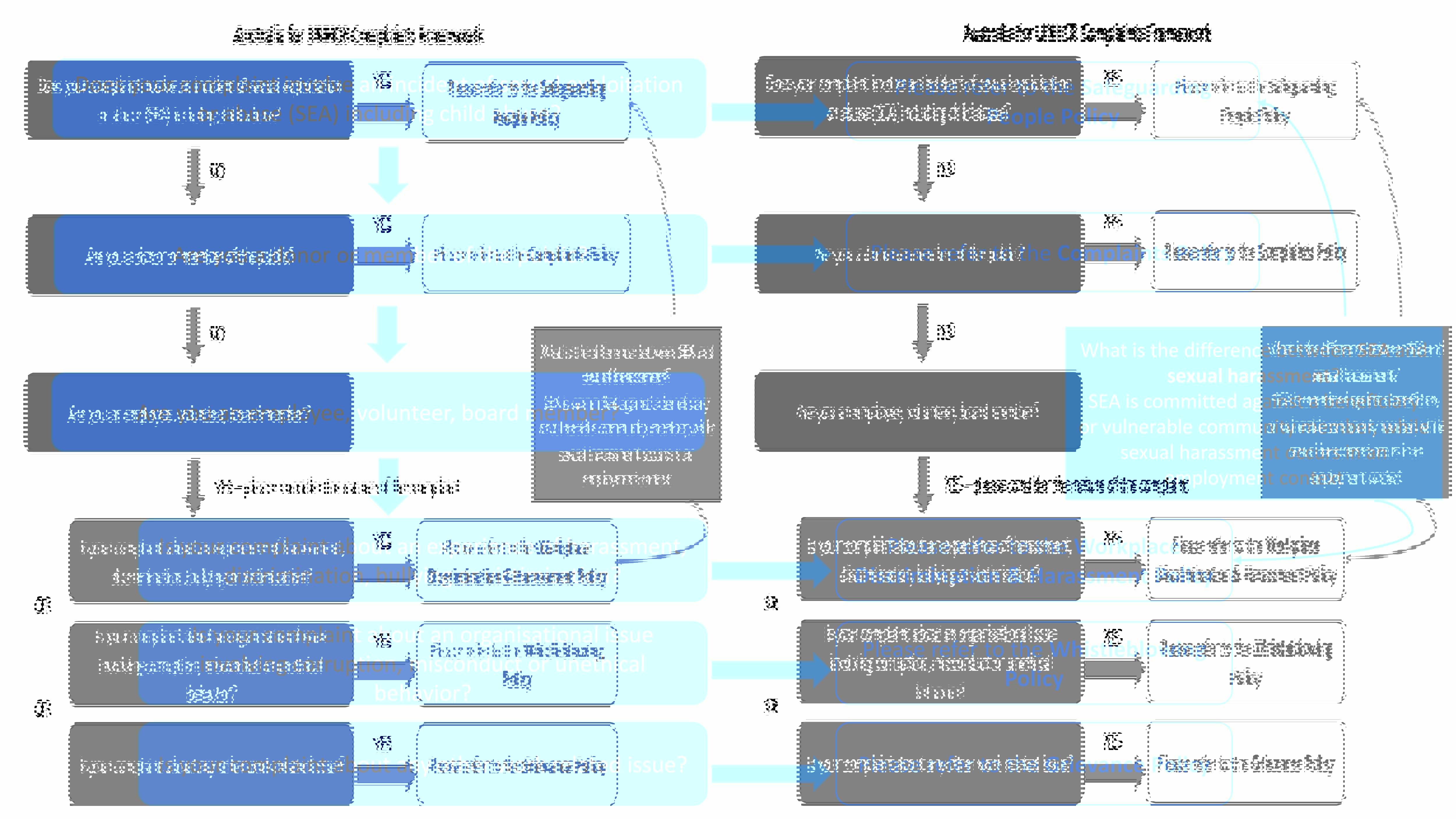
The definition of a complaint under the Australian Standards AS ISO 10002-2006 – Customer Satisfaction – Guidelines for complaints handling is as follows:
“A complaint is an expression of dissatisfaction made to an organisation, related to its products or services, or the complaints handling process itself, where a response or resolution is explicitly or implicitly expected.”
We regard a complaint as any expressions of dissatisfaction about our organisation, our staff, volunteers, our implementation partner UNHCR, our contracted service provides or anyone else acting on our behalf.
Complaints could include, but are not limited to, the following:
- Concern about a donation you have made,
- Complaints about Australia for UNHCR supported development programs,
- Concern from a member of the public or supporter about a particular fundraising approach or campaign, and
- Concern about the behaviour or staff, volunteers or contractors.
Australia for UNHCR is committed to preventing, detecting and correcting fraud, misappropriations, discrimination, sexual harassment, exploitation and abuse, support of terrorism, and other wrongful conduct. Any Australia for UNHCR donor, partner, vendor, program participant, or any other person, may use this process to report wrongful conduct.
Australia for UNHCR has a zero-tolerance approach to sexual exploitation, abuse (SEA) and harassment of any kind. Australia for UNHCR takes seriously all concerns and complaints about SEA and child abuse involving employees and related personnel. These incidents must be reported immediately to Australia for UNHCR’s Chief Operating Officer. If you have a complaint or report of this nature please refer to our Safeguarding People Policy, available on the website.
It should be noted that Australia for UNHCR also has internal complaints, grievance and whistleblowing policies and procedures in place to handle issues or complaints raised internally by employees, volunteers and consultants.
Australia for UNHCR Complaints Framework

Publicising this Policy
As the principal activity of Australia for UNHCR is to raise funds within Australia from local donors to support the humanitarian operations of the UN Refugee Agency, this policy or an appropriate extract will be made available to the public through our Australian website www.unrefugees.org.au/complaints-policy, by verbally informing stakeholders of the policy where appropriate and by providing copies of the policy on request.
Complaints relating to UNHCR Global Programs
In addition to its country and regional operations, UNHCR undertakes a range of projects and activities to safeguard the rights and well-being of refugees around the world. The UNHCR Head Office is located in Geneva, which includes specific departments that oversee key areas, such as operations, protection, external relations, human resources and finances.
The High Commissioner's representatives head operations in the countries where the agency works, while there are also a number of regional representatives. Most UNHCR operations are in the field where UNHCR's core work is managed from a series of regional offices, branch offices, sub-offices and field offices.
Due to the wide geographical disbursement of its activities globally, local staff are responsible for responding to complaints relating to operations in that country. While these individual offices must operate under the UN Charters and all Codes of Conduct, they have developed additional procedures in order to fulfil the objectives and principles of the policy including putting in place appropriate mechanisms for marginalised or vulnerable people (children, women, the elderly and persons with a mental or physical disability) to express complaints in a practical and safe manner.
You may lodge complaints locally in the country of origin using the contact details at the bottom of the page. UNHCR is committed to enhancing the mechanisms in place globally in the hope that everyone has access to a complaints and grievance procedure. Complaints may be submitted either directly to the Donor Care Team or can be made anonymously. The procedure for lodging complaints should be made available to you in a language you understand.
The Inspector General's Office (IGO) located in Geneva is responsible for the investigation of staff and service providers who do not observe or perform their functions in line with the highest standards of integrity, and fosters a culture of respect, transparency and accountability throughout the organisation as required by the UN Charter, Code of Conduct, rules, regulations and policies.
Complaints Handling (Australia)
Australia for UNHCR has a responsibility to ensure all complaints are dealt with in a professional and timely manner. When a complaint is received, every attempt should be made to acknowledge and resolve the complaint promptly where it is a straightforward matter.
To ensure that all complaints are managed effectively, whether received in person, by phone, email or mail, Australia for UNHCR’s Donor Care Team will be responsible for managing the complaints handling process, including liaising with the relevant staff to determine the appropriate response and escalate actions as required. The Donor Care Team have measures in place to fulfil the objectives and principles of the policy and have appropriate mechanisms for marginalised or vulnerable people (children, women, the elderly and persons with a mental or physical disability) to express complaints in a practical and safe manner.
Using complaints to improve our systems and processes
All feedback, concerns and complaints provide Australia for UNHCR with valuable insights on how we may improve our systems and processes. We are committed to integrating this information into our operations by ensuring that all staff and volunteers are trained and where appropriate, involved in the complaints handling process.
The handling of complaints is a key performance measure within the organisation and is regularly reported to staff, senior management and our Board. The data is reviewed and analyse and we use this information to:
- identify critical and recurring issues
- enhance and improve our services, systems and processes
- review and evaluate work practices and
- identify staff learning and development needs.
Formal Complaints handling procedure
We encourage anyone making an allegation to provide as much information and evidence as possible to support their allegation, especially when reporting anonymously. This is because it is difficult to investigate and follow-up anonymous complaints. However, in the event that an anonymous complaint is received we will note the issues raised and, where appropriate, try to investigate and resolve them appropriately.
If possible, please provide the following information when making a complaint, providing feedback or reporting misconduct:
- What alleged wrong doing are you reporting? Describe what happened, including as many details as possible.
- Who committed the alleged wrong doing? Was anyone else involved? Provide full names and titles if possible.
- When and where did it happen? Indicate dates and times, if available.
- How did the individual commit the alleged wrong doing?
- Why do you believe the activity was improper?
Important: If you have any supporting evidence and/or witnesses to corroborate your allegation(s), please provide this evidence, along with any and details names of witnesses to contact.
When a complaint cannot be resolved quickly and informally, or is assessed to be of a serious nature by staff, we will try to resolve the matter through the below formal complaints handling process.
- All complaints made under this policy whether received in person, by phone, fax, email or mail will be directed to a Donor Care team member, who will assess the complaint and determine the appropriate action and response.
- The Donor Care staff member receiving the complaint may request further information from you. You should be prepared to provide us with as much information as possible, including details of any relevant dates and documentation. This will enable us to investigate the complaint and determine an appropriate solution. All details provided will be kept confidential.
- We will discuss options for resolution with you and if you have suggestions about how the matter might be resolved you can discuss these with us. At all times you will be treated respectfully and, if you are a child or youth (under 18 years of age), we will take particular care and attention to ensure you understand the process.
- The Donor Care staff member receiving the complaint will first assess if the complaint is within their delegation of authority and if the complaint can be dealt with in an easy and straight forward manner.
- Should the complaint be outside their delegation of authority and of a serious nature, the complaint will be referred to the Senior Donor Care Coordinator or Head of Donor Care & IT.
- In a number of cases, complaints may not originate through the Donor Care Team. When a complaint is received that has not come through Donor Care, the Head of Donor Care & IT or his/her delegate should always be advised of the complaint as soon as possible to ensure it is logged and appropriately allocated for action if required.
- All complaints will be recorded in our Complaints Register which will record the discussion and any agreed actions.
- The Head of Donor Care & IT or his/her delegate is responsible for maintaining and updating this register. We will keep a record of your complaint, the outcome and a summary report is provided at Board Meetings.
- If the complaint is unable to be resolved immediately by the Donor Care staff member or their supervisor, an acknowledgement of the complaint will be sent by email or letter within 5 working days of the complaint being received. This will detail an approximate timeframe for the complaint to be resolved.
- The goal of this policy is to achieve an effective resolution of your complaint within a reasonable timeframe, usually 30 days or as soon as practicable. However, in some cases, particularly if the matter is complex, the resolution may take longer.
- Where a matter is complex or requires further investigation, the complaint should be resolved within a maximum of 30 days, or escalated to the attention of the Chief Executive Officer.
- Complaints that cannot be resolved by the Donor Care staff member or their supervisor to your satisfaction will be referred to the appropriate Manager for review.
- It is the responsibility of the staff member who has been delegated to respond to the complaint to assess each complaint and manage each according to your concerns.
- Where necessary, the complaint will be investigated by the appropriate Manager at Australia for UNHCR. We will try to do so within a reasonable time frame. It may be necessary to contact others in order to proceed with the investigation. This may be necessary in order to progress your complaint. If the Manager cannot resolve the complaint, it may be referred to the Chief Operating Officer or Chief Executive Officer, who will assess whether an Australia for UNHCR policy has been breached. If the complaint is about the Chief Executive Officer, it will be referred to the Board as part of the investigation.
- If your complaint involves the conduct of our employees we will raise the matter with the employee concerned and seek their comment and input in the resolution of the complaint.
- The Head of Donor Care & IT or his/her delegate may request status reports from staff to ensure complaints have been resolved and to ensure appropriate reporting to the Chief Executive Officer and Board.
- If the complaint is not substantiated, or cannot be resolved to your satisfaction, but this Policy has been followed, Australia for UNHCR may decide to refer the issue to an appropriate intermediary. For example, this may mean an appropriately qualified lawyer or an agreed third party, to act as a mediator.
- At the conclusion of the complaint, if you are still not satisfied with the outcome you may wish to take your complaint to an external party such as ACFID or the Fundraising Institute Australia.
- If your complaint is found to be substantiated, you will be informed of this finding. We will then take appropriate agreed steps to resolve the complaint, address your concerns and prevent the problem from recurring.
- If there is an allegation of a criminal offence, Australia for UNHCR would report this to the relevant authorities for investigation.
- If there is an allegation of sexual exploitation, abuse or child abuse it would be triaged in accordance with the Safeguarding People policy (as noted above).
Contact details:
Australia for UNHCR - Donor Care
Level 8, 120 Sussex Street Sydney NSW 2000
Mail: Reply Paid 428 Queen Victoria Building NSW 1230
Phone: 1300 361 288 (within Australia) or +61 2 9262 5377 (overseas);
Fax: 02 9262 4345.
Email: [email protected]
Online: https://unrefugees.org.au/contact-us
ACFID
Mail: Private Bag 3 Deakin ACT 2600
Online: http://www.acfid.asn.au
FIA
Mail: PO Box 6542 Chatswood NSW 2057
Online: http://www.fia.org.au